Voorouderwaaier maken is niet mogelijk

  • Jan Meijerink
  • Auteur

Voorouderwaaier maken is niet mogelijk

07 jan 2022 20:59
#43891
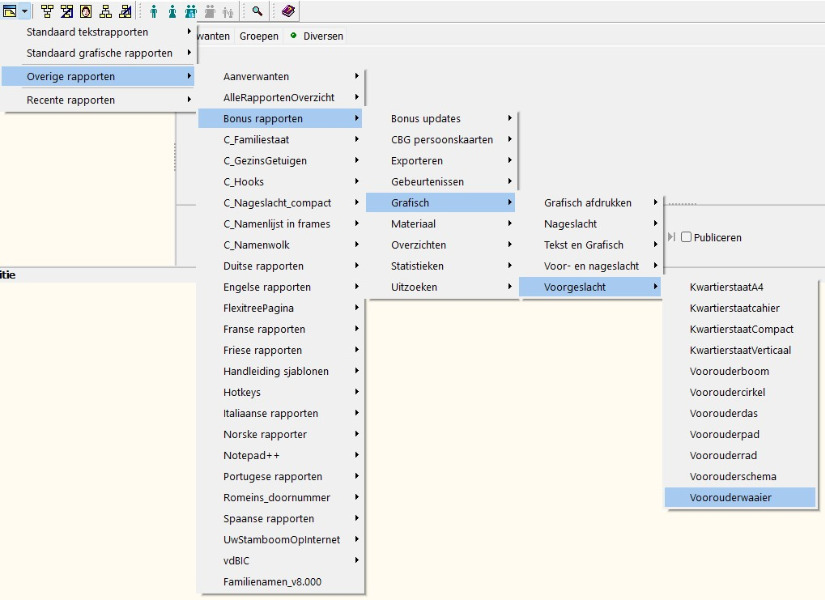
Sinds vandaag heb ik Aldfaer geïnstalleerd en gegevens ingebracht. Graag zou ik een kwartierstaatwaaier maken maar ik zie dit nergens staan onder de bonusrapporten. Ik heb versie 2.37 van de invoegtoepassingen B-team en Windows 10.
Is dit onder Windows 10 niet meer mogelijk?

Lees meer

Re: Voorouderwaaier maken is niet mogelijk

07 jan 2022 21:39
#43892
Hallo jan,

Is mogelijk:



Dit is het pad

  • J.A. Meijerink

Re: Voorouderwaaier maken is niet mogelijk

07 jan 2022 23:31
#43897
Hoera! Zo werkt het inderdaad.
Zeer bedankt Frank.

Lees meer

Re: Voorouderwaaier maken is niet mogelijk

07 jan 2022 23:34
#43898
Graag gedaan,

Gemaakt door Kunena